
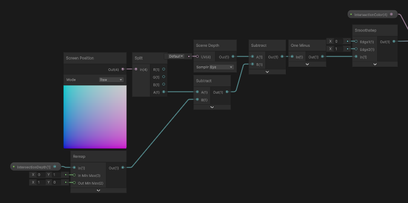
아침에 명조 플레이 하는걸 보는데, 치사의 붉은 스캔 이펙트가 눈에 보였다.
조잡하지만 나름 비슷하게 따라해봤다



'Game Dev > Unity Shader' 카테고리의 다른 글
| 레트로 게임을 스케일링 해주는 xBR 알고리즘 - Unity Shader (1) | 2025.12.30 |
|---|---|
| Cel Shading 실험 (1) - Research (0) | 2025.12.25 |
| Cel Shading 이란? (Cel / Toon Shading) - Research (0) | 2025.12.23 |
| Tint Render Feature, 렌더 그래프 시스템 (Render Graph) - SRP 프로젝트 (0) | 2025.12.20 |
| 실루엣 렌더링하기. (Render Silhouette), 새 포스팅 시리즈 예고 (?) - Unity Pipeline callbacks (0) | 2025.12.04 |